Sparx Systems
Enterprise Architect: The All-in-One Architecture Modeling Tool
A globally trusted modeling platform for enterprise architecture, software design, and systems engineering.
Now available with localized licensing, training and support for Malaysia

Sparx Systems Enterprise Architect enables you to create a single source of truth for your architecture. Capture requirements, processes, software structures, and system designs in one repository so teams can collaborate, validate changes, and move from analysis to delivery with confidence.
Trusted by 1M+ Users Worldwide




























Work with Sparx Systems Malaysia
Get guidance on licensing, onboarding, and enablement. We help you start with the use case you need today and build a scalable modeling practice as your scope grows.
One Platform. Clearer Decisions. Stronger Delivery
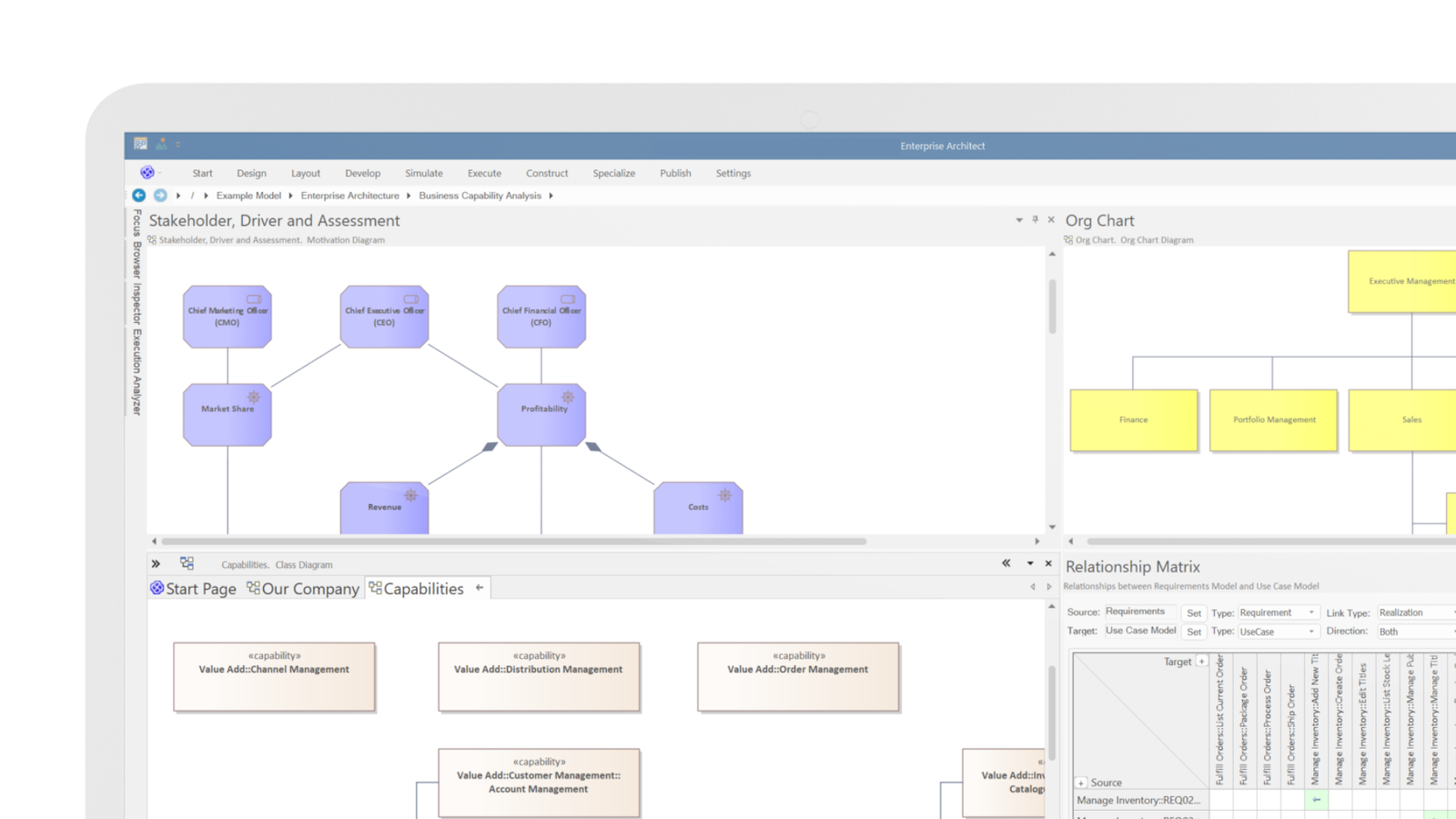
With support for UML, BPMN, SysML, and ArchiMate, Enterprise Architect helps you standardize how architecture is captured and shared, so teams can maintain full traceability, enable seamless collaboration, and make better decisions using a shared model as the source of truth.

Connect strategy, requirements, design, and implementation in one repository

Reduce rework with model validation and governance

Improve alignment between business and delivery teams

Accelerate impact analysis, change planning, and design reviews
Core Capabilities
Enterprise Architect provides everything you need to design, analyze, and communicate complex systems across your entire organization.
Multi-Language Modeling
Support for UML, BPMN, SysML, ArchiMate, and 15+ modeling languages in a single unified platform.
Enterprise Repository
Centralized model repository with version control, baseline management, and multi-user collaboration.
Code Engineering
Bidirectional code generation and reverse engineering for 15+ programming languages.
Model Simulation
Execute and validate behavioral models with built-in simulation and debugging capabilities.
Documentation Generation
Automated documentation with customizable templates and multiple output formats.
Security & Compliance
Enterprise-grade security with role-based access control and compliance tracking.
Where Enterprise Architect Fits

Enterprise Architecture Management (EAM)
Establish a governed repository to capture and maintain enterprise views that support planning and decision making.

Model Based Systems Engineering (MBSE)
Use SysML driven approaches to describe and validate complex systems.

Software Architecture
Create structures and behavioral views that support design reviews, alignment, and implementation planning.

Business Process Management
Model and improve business processes using BPMN, with traceability to requirements and solution design.
Testimonials
“The Premium Platform Support was highly informative and instrumental in preparing our team to start using Enterprise Architect. Their cooperative approach made the process smooth and effective.”
Ericsson
“We were impressed with how quickly the team understood our architecture challenges and guided us through best practices with clarity and confidence.”
Integrate IT
“Support was practical, responsive, and grounded in real enterprise experience — not just tool-level answers.”
Global Telecom Provider
“The consulting engagement helped us standardize modelling and significantly improved collaboration across teams.”
Enterprise Systems Group
“A reliable partner with deep knowledge of Enterprise Architect and Prolaborate. The value delivered exceeded expectations.”
Technology Services Company
Prefer Modeling on Cloud? Consider Sparx EA SaaS
Sparx EA SaaS is cloud hosted Enterprise Architect Option designed for faster start, with reduced setup overhead.